14.1. Middleware About

  • Middleware is a framework of hooks into Django's request/response processing.

  • It's a light, low-level "plugin" system for globally altering Django's input or output.

  • A middleware factory is a callable that takes a get_response callable and returns a middleware.

  • A middleware is a callable that takes a request and returns a response, just like a view.

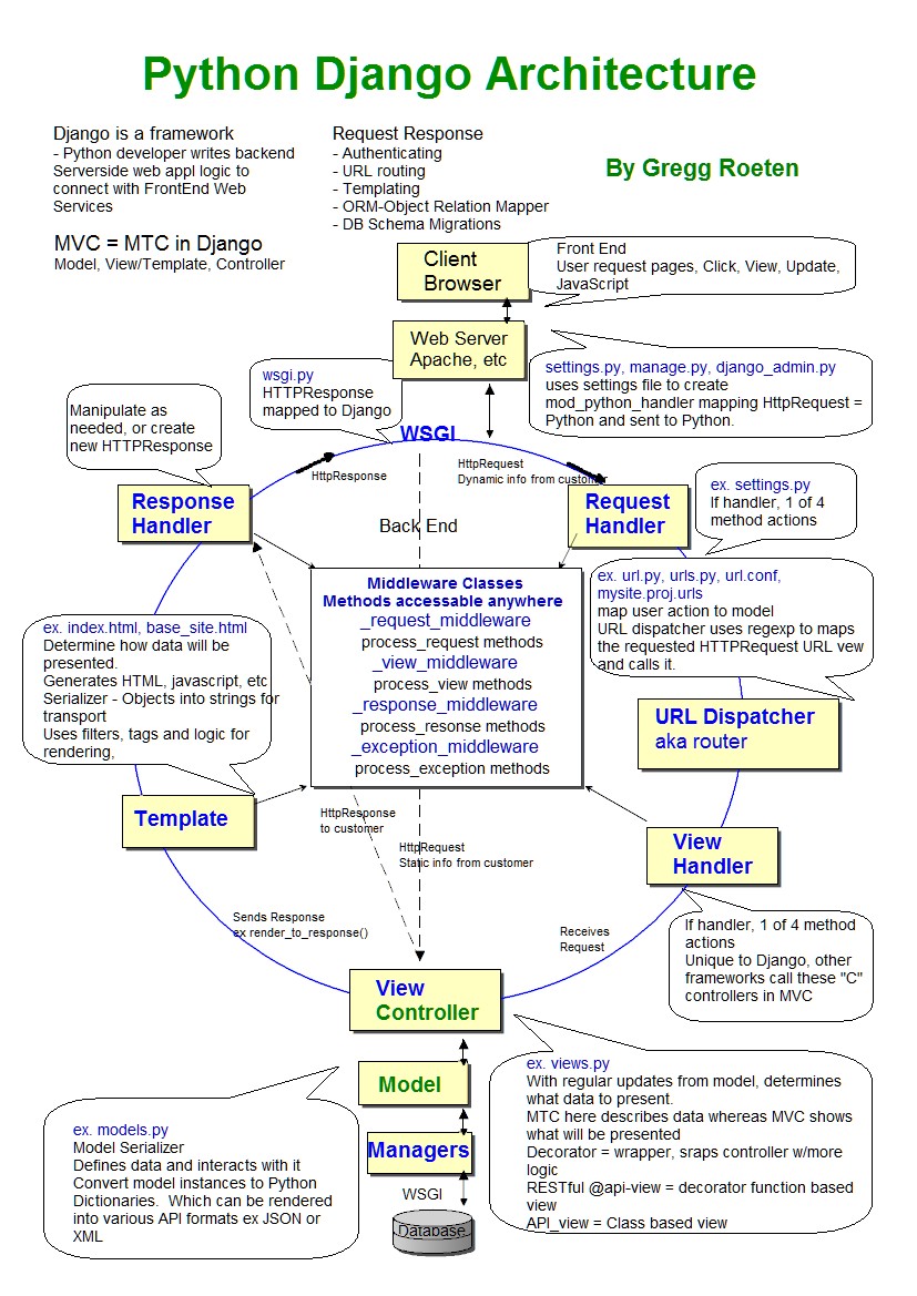
14.1.1. Process Request/Response

../../_images/django-introduction-middleware1.png

14.1.2. Request-Response Flow

../../_images/django-request-response-flow1.jpg

14.1.3. Example

>>> class SimpleMiddleware:
...     def __init__(self, get_response):
...         self.get_response = get_response
...         # One-time configuration and initialization.
...
...     def __call__(self, request):
...         # Code to be executed for each request before
...         # the view (and later middleware) are called.
...
...         response = self.get_response(request)
...
...         # Code to be executed for each request/response after
...         # the view is called.
...
...         return response

The get_response callable provided by Django might be the actual view (if this is the last listed middleware) or it might be the next middleware in the chain. The current middleware doesn't need to know or care what exactly it is, just that it represents whatever comes next.

By default, Django assumes that your middleware is capable of handling only synchronous requests. To change these assumptions, set the following attributes on your middleware factory function or class:

  • sync_capable is a boolean indicating if the middleware can handle synchronous requests. Defaults to True.

  • async_capable is a boolean indicating if the middleware can handle asynchronous requests. Defaults to False.

If your middleware has both sync_capable = True and async_capable = True, then Django will pass it the request without converting it. In this case, you can work out if your middleware will receive async requests by checking if the get_response object you are passed is a coroutine function, using asyncio.iscoroutinefunction().

The returned callable must match the sync or async nature of the get_response method. If you have an asynchronous get_response, you must return a coroutine function (async def).